前段时间跟着师傅到客户那边调试设备,我看着师傅把一台蒲公英R300A接到客户的机器上了,后面师傅就可以远程查看设备运行情况,用手机也能查看回传的数据,我对这款产品很好奇,就也入了一台,准备自己研究一下。
蒲公英路由器R300A是一款工业级别的4G无线路由器,大家都知道,好多设备所处的环境里是没有网的,4G功能的加入解决了无网的问题。再就是,它还可以智能组网,这样就可以实现远程访问,把这两个功能放到一起,就非常方便工业设备的远程管理了。
收到路由器时发现,卖家还非常人性化的是还附送了电信、联通物联卡各一张,可以免费使用3个月,每张每个月有2G的流量,如果流量用完就会停止至下个月,可以根据自己的需要考虑要不要续费。
打开外包装可以看到里面所有配件也都用纸盒定格得严实合缝,这样做能有效防止在运输和分拣过程中的碰撞对产品造成损坏。
取出物件,有一台蒲公英路由器R300A主机、WiFi天线、4G天线各一条、电源适配器一个、2pin线扣夹一个、螺丝一包、说明书一份。
蒲公英路由器R300A主机部分采用黑色镀锌钢板外壳,坚硬外壳除了能有效抵抗外力挤压,还能防腐蚀、防磁和防静电,在-20°℃至70°℃的温度下仍可以正常工作,对于我们日常办公使用完全没问题。
主机111mm*94mm*28mm的尺寸,看起来也并不大,单手就能拿起来,外壳做了磨砂工艺,手感很不错,重量方面在648g左右,不愧是工业级路由器,握在手里就能感受到它的分量。
接口部分设置在机身侧面,如图这面设置有四个接口,WAN/LAN自适应接口和LAN接口,这两个端口均设置有完善的防雷方案,十分安全。
另外设置有两个供电接口,分别是DC供电端子和圆形电源口,支持接入直流5-35V电压,满足工业电源需求,而且具备防反接和防浪涌特性,可以说在防护方面,蒲公英路由器R300A做得非常到位了。
另一面则设置有Wifi天线和4G天线接口、SIM卡槽、地线接口、WPS和RST键。
天线可以进行90°弯折、360°旋转适应各种安装方式,但需要注意的是,天线接口看似一样,但其实天线会有很大差别,如果安装错了对信号和效率有很大影响。
另一窄立面上设置了指示灯,分别是SYS(系统指示)、WiFi(无线网络)和4G(4G信号强度)。4G信号强度用3格信号格模拟手机信号图标,根据信号格就能判断当前工作状态的信号情况。
蒲公英路由器R300A主机底部还设置了可拆卸挂架,实现多种方式安装,如壁挂、导轨安装等。当然了,如果像我们日常使用的话,平放就可以了。
使用方面,我们需要提前将实名激活好的4G卡插入到SIM卡槽中,安装好天线,连接好电源后开机,SYS灯显示绿灯常亮,表示已连网,但未组网。如果不需要组网的小伙伴,到这里就可以正常使用了。
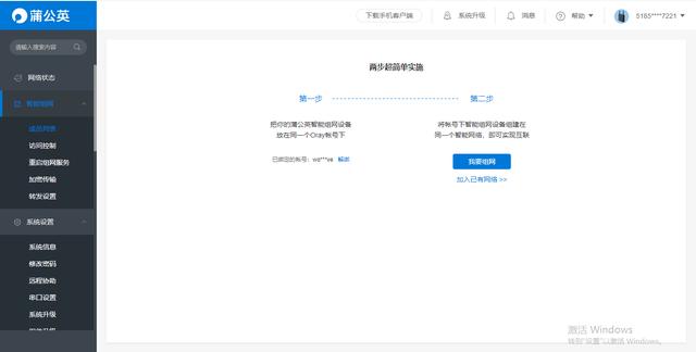
进一步组网的话,使用手机或者PC端先连接OrayBox无线网络,然后浏览器访问10.168.1.1进入到管理页面。通过设备的SN码和初始密码进行登录即可。SN码在主机底部贴纸上印有,初始密码是admin。
然后选择“智能组网”进一步进行“绑定账号”,完成绑定后点击“我要组网”创建网络,然后添加网络成员即可,不需要公网IP也能实现异地组网。而且整个过程会有自动引导,小白操作都完全没问题。
在云管理平台上还可以进行网络名称、密码的修改等操作,还可以实时观测设备的运行状态、网络状态等,还也可以根据情况对网内用户进行限制管理等。
这样组网完成之后,手机,电脑就都可以远程访问管理工业设备的后台了。工业设备如果支持网线连接,优先使用网线,毕竟网线比无线更稳定,R300A带了两个网口,当使用4G上网时,两个网口都可以当成LAN接口来用。
另外,作为4G工业级路由器,它还可以用到户外的视频监控、车库、快递柜等场景下。总体来说,这款蒲公英路由器R300A具有较好的工业场景兼容性,还有一定的防护特性,可以适应复杂的使用场景;更重要的是它的价格也不贵,推荐有远程设备管理需求的小伙伴们入手。


发表评论
◎欢迎参与讨论,请在这里发表您的看法、交流您的观点。