最近又搬家了,最先想到要布置的,就是路由器了。毕竟现在离了网络,手机以及很多电器都无法正常使用。拉宽带不现实了,还是选4G路由器,不推荐随身WiFi哈,接入的设备多点就不稳定了。我选择的是蒲公英4G智能组网路由器,毕竟目前5G路由器根本就没有。
收到包装盒的时候,刚开始有点懵。因为正面是九个字“花生壳、向日葵、蒲公英”。我买的是花生壳?向日葵?还是蒲公英。上网一查才释然:花生壳(内网穿透)、向日葵(远程控制)、蒲公英(异地组网)都是贝锐科技旗下的产品,也说明了这款路由器的独特性能。
路由器的配件除了标配的路由器*1、充电器*1、说明书*1外,还额外配备了2张联通的4G物联卡。这也是选择这款路由器的原因之一。在没有网络的情况下,这款蒲公英路由器可以将4G流量转成WIFI信号使用,非常方便。
整个路由器为黑色,显得高雅、庄重,能够融入各种场景而不显突兀。它的尺寸为195mm*128mm*24mm,中规中矩。正面四个指示灯,分别用来提示网络连接、蒲公英组网、WiFi信号和4G上网等连接状态。四根外置天线,其中2根2.4G Wifi天线、2根4G天线,确保了信号的稳定性。
路由器背面的插口从左到右依次是SIM卡槽、10/100 Mbps自适应WAN口、2个10/100 Mbps自适应LAN口、重置按钮以及电源接口。现在的主要网络连接方式是无线WIFI,两个LAN口基本够用,我习惯一个接电视,一个接台式电脑,确保信号的稳定性。
蒲公英路由器分两个后台,其中的一个后台蒲公英本地管理用来设置路由器网络连接,包括设置接入信号,WIFI相关设置等。抗干扰模式、均衡模式,穿墙模式、节能模式和标准模式等模式设置可以根据环境进行调整,还是比较实用的。
前面已经提到,蒲公英较其它品牌路由器多了一个4G转WIFI功能。一张小小的SIM卡,就可以将路由器变成移动网络,对于使用环境为短租公寓,使用有线宽带不划算的;小微企业,办公地点随时变动的;商铺门店,商用宽带费用太高的等这些环境,蒲公英的4G转WIFI功能无疑提供了一个新的选择。
4G卡转换WIFI功能的另一个功用是它可以作为有线宽带的替补,在有线网突然断网的情况下,蒲公英能够迅速切换到4G转网的模式,确保网络畅通。对于网络直播、学生宿舍、工地仓库等担心断网的场景再合适不过。也不用担心在有网的情况下额外浪费4G流量。
我测试了4G转WIFI速度,下载为10.3Mbps,上传速度为11Mbps,由于受网络运营商的信号影响测试速度可能有所不同。在运营商信号稳定时,路由器没有出现断连的情况。能够保证我们日常生活、办公使用。
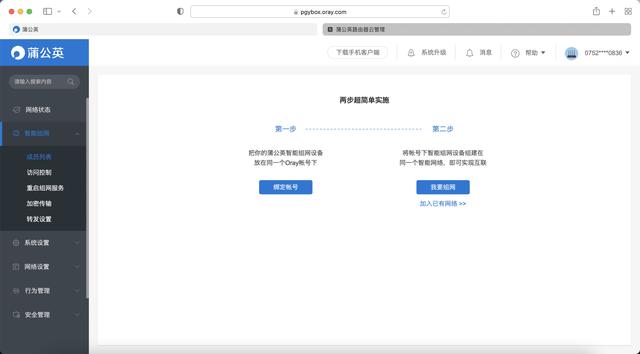
蒲公英的独有的异地组网功能是通过另一个后台来实现的,也是超赞的功能之一。配网比较简单,在蒲公英云管理器菜单里,第一步将你的蒲公英智能组网设备放在同一个Oray账号下,第二步进行组网,将智能设备组建在同一个网络下即可完成。
蒲公英简单来说,就是通过后台云,将多台设备组成局域网,从而达到从A地蒲公英路由器下的设备访问B地蒲公英路由器下的所有设备,从而达到异地访问的效果,相当于现在十分火爆的远程控制功能一样。
想象一下,将办公室所有电脑设备连接到一台蒲公英路由器下,配合4G转网功能,就可以通过随身携带的另一台蒲公英路由器,在任意场景中访问办公室内的所有电脑,随时调取所需文件。虽然目前免费版只能连通三台设备,但对于个人来说已经够用了。
小结:作为路由器,除了信号稳定、穿透力强等优点外,蒲公英最赞的是4G转WIFI功能和异地组网功能,让你能随时随地调取蒲公英路由器关联电脑下的所有文件。相较于随身WIFI,它能连接更多的设备,传输速率更快;相较于普通路由器,4G转WIFI让网络更稳定,值得入手。


发表评论
◎欢迎参与讨论,请在这里发表您的看法、交流您的观点。