最近入了软路由的坑,准备上手软路由,正赶上搬新家发现光猫是中兴F651
工作模式为路由模式,这怎么能接受盘他,在网上看了好多文章还要准备TTL线,TTL线我是的有可是我懒啊还得焊接。。。。无意间发现了一个特别简单的方法不需要拔光纤、断网
只需要把这个地址http://192.168.1.1/bridge_route.gch输入浏览器会出现这个页面
点击桥接复原猫会重启
进入光猫管理界面密码在光猫标签上关闭DHCP服务
给10000号小姐姐打电话问一下你的宽带账号和密码(用你宽带绑定的手机号打电话比较方便)
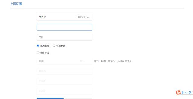
进入你自己的路由器在上网模式选择PPPOE模式,输入得到账号和密码
这个方法是不是很简单,各位朋友如果觉得有用给点个关注呗,谢了老铁[泪奔]


发表评论
◎欢迎参与讨论,请在这里发表您的看法、交流您的观点。